claude-inspector

mcp
Security Audit
Warn
Health Pass
  • License — License: MIT
  • Description — Repository has a description
  • Active repo — Last push 0 days ago
  • Community trust — 108 GitHub stars
Code Warn
  • process.env — Environment variable access in analytics.js
  • fs module — File system access in analytics.js
  • network request — Outbound network request in analytics.js
Permissions Pass
  • Permissions — No dangerous permissions requested

No AI report is available for this listing yet.

SUMMARY

Claude Code Prompt Mechanism Visualizer — Electron desktop app

README.md

Claude Inspector

See what Claude Code actually sends to the API.

MITM proxy that intercepts Claude Code CLI traffic in real-time

and visualizes all 5 prompt augmentation mechanisms.

Install · What You'll Learn · Proxy Mode · Tech Stack

License: MIT
GitHub release
macOS

English | 한국어


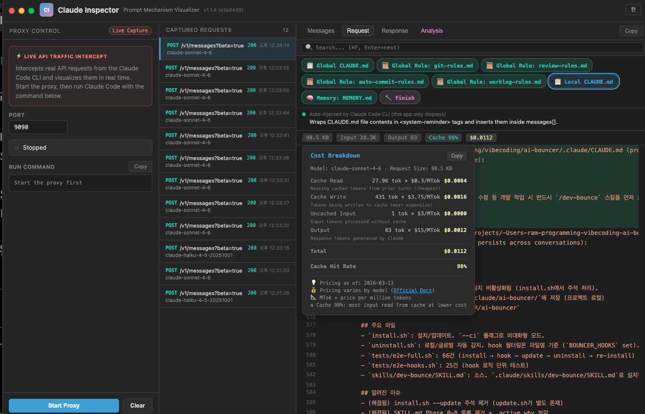
Proxy — Analysis view

Proxy — Request view with cost breakdown

Proxy — Request view

What You'll Learn

All discovered from real captured traffic. See what Claude Code hides from you.

1. CLAUDE.md is injected into every single request

You type hello. Claude Code silently prepends ~12KB before your message:

Block What's inside Size
content[0] Available skills list ~2KB
content[1] CLAUDE.md + rules + memory ~10KB
content[2] What you actually typed few bytes

Injection order: Global CLAUDE.md → Global rules → Project CLAUDE.md → Memory

This ~12KB payload is re-sent with every request. A 500-line CLAUDE.md quietly burns tokens on every API call. Keep it lean.

2. MCP tools are lazy-loaded — watch tools[] grow

Built-in tools (27) ship their full JSON schemas every request. MCP tools don't — they start as names only.

Watch the count change in real-time:

Step What happens tools[] count
Initial request 27 built-in tools loaded 27
Model calls ToolSearch("context7") Full schema for 2 MCP tools returned 29
Model calls ToolSearch("til") 6 more MCP tool schemas added 35

Unused MCP tools never consume tokens. The Inspector lets you watch tools[] grow as the model discovers what it needs.

3. Images are base64-encoded inline

When Claude Code reads a screenshot or image file, the image is base64-encoded and embedded directly in the JSON body:

{
  "type": "image",
  "source": {
    "type": "base64",
    "media_type": "image/png",
    "data": "iVBORw0KGgo..."
  }
}

A single screenshot can add hundreds of KB to the request payload. The Inspector shows you the exact size.

4. Skill ≠ Command — completely different injection paths

Typing /something triggers one of three completely different mechanisms:

Local Command User Skill Assistant Skill
Example /mcp, /clear /commit Skill("finish")
Who triggers User User Model
Injection <local-command-stdout> Full prompt in user msg tool_usetool_result
Model sees Result only Full prompt Full prompt

Commands run locally and only pass the result. Skills inject the entire prompt text — and it stays in every subsequent request until the session ends.

5. Previous messages pile up — use /clear often

Claude Code re-sends the entire messages[] array with every request:

{
  "messages": [
    {"role": "user",      "content": [/* ~12KB CLAUDE.md */ , "hello"]},
    {"role": "assistant", "content": [/* tool_use, thinking, response */]},
    {"role": "user",      "content": [/* ~12KB CLAUDE.md */ , "fix the bug"]},
    {"role": "assistant", "content": [/* tool_use, thinking, response */]},
    // ... 30 turns = 30 copies of CLAUDE.md + all responses
  ]
}
Turns Approx. cumulative transfer
1 ~15KB
10 ~200KB
30 ~1MB+

Most of it is old conversation you no longer need. As it grows:

  • Cost increases — more input tokens per request means higher API bills
  • Context window fills up — once the limit is hit, older messages get auto-compressed and detail is lost
  • Responses slow down — larger payloads take longer to process

Running /clear resets the context and drops the accumulated weight. Clear early, clear often.

6. Sub-agents run in fully isolated contexts

When Claude Code spawns a sub-agent (via the Agent tool), it creates a completely separate API call. The parent and sub-agent have entirely different messages[]:

Parent API call Sub-agent API call
messages[] Full conversation history (all turns) Only the task prompt — no parent history
CLAUDE.md Included Included (independently)
tools[] All loaded tools Fresh set
Context Accumulated Starts from zero

The Inspector captures both calls side by side, so you can compare what each one sees.

Install

Homebrew (Recommended)

brew install --cask kangraemin/tap/claude-inspector && sleep 2 && open -a "Claude Inspector"

Direct Download

Download the .dmg from the Releases page.

Mac (Apple Silicon) Mac (Intel)
Claude-Inspector-arm64.dmg Claude-Inspector-x64.dmg

Upgrade

brew update && brew upgrade --cask claude-inspector && sleep 2 && open -a "Claude Inspector"

Uninstall

brew uninstall --cask claude-inspector

Development

git clone https://github.com/kangraemin/claude-inspector.git
cd claude-inspector
npm install
npm start

Proxy Mode

Intercept real Claude Code CLI traffic via a local MITM proxy.

Claude Code CLI  →  Inspector (localhost:9090)  →  api.anthropic.com

1. Click Start Proxy in the app

2. Run Claude Code through the proxy:

ANTHROPIC_BASE_URL=http://localhost:9090 claude

3. Every API request/response is captured in real-time.

Tech Stack

Layer What Why
Electron Desktop shell, IPC between main/renderer Native macOS titlebar (hiddenInset), code-signed + notarized DMG distribution
Vanilla JS Zero frameworks, zero build steps Entire UI in a single index.html — no bundler, no transpiler, no React
Node http/https MITM proxy on localhost Intercepts Claude Code ↔ Anthropic API traffic, reassembles SSE streams into complete response objects
highlight.js + marked Syntax highlighting & markdown Renders JSON payloads and markdown content inline

Privacy: All traffic stays on localhost. Nothing is sent anywhere except directly to api.anthropic.com.

License

MIT

Reviews (0)

No results found